РУКОВОДСТВО ПОЛЬЗОВАТЕЛЯ
сайт etalon-a.ru пока в доработке, по всем вопросам  sales@etalon-a.ru  +7 (495) 971-86-39
×
Меню
Индекс

Карта бизнес-процесса

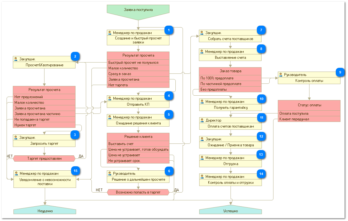
Продажа РЭК
Типовые задачи в рамках бизнес-процесса Продажа РЭК.
Состав и последовательность настраивается в соответствии со штатной структурой предприятия.
Карта бизнес-процесса
 
1

Создание и быстрый просчет заявки

1. Менеджер по продажам проводит идентификацию контрагента
В случае невозможности просчитать заявку самостоятельно, менеджер по продажам может перенаправить задачу по просчету на менеджера по закупкам.
2

Просчет&Квотирование

 Менеджер по закупкам производит более тщательный просчет, в т.ч. с помощью квотирования.
 
3

Запросить таргет

 Менеджер по продажам или закупкам запрашивает таргет (желаемую цену) у заказчика, путем ответа на исходное письмо-заявку.
4

Отравить КП

 Менеджер по продажам после самостоятельного просчета или после просчета закупщика, отправляет коммерческое предложение клиенту.
5

Ожидание решения клиента

 В процессе выполнения задачи Ожидание решения клиента создается дополнительно Событие (Телефонный звонок), в котором фиксируется решение клиента. По итогам решения выбирается соответствующий путь.
6

Решение о дальнейшем просчете

 Вышестоящий руководитель принимает решение о снижении цены или дальнейшем пересчете заявки.
7

Собрать счета поставщиков

Менеджер по закупкам создает Заказы поставщикам
8

Выставление счета

Менеджер по продажам создает Заказ клиента
9

Контроль оплаты

Ждем поступления денег по заказу клиента, привязываем платежное поручение
 
10

Получить гарантийку

 
11

Оплата счетов поставщикам

 
12

Ожидание / Приемка товара

 
13

Отгрузка

 
14

Контроль оплаты и отгрузки

 
15

Уведомление о невозможности поставки

 
comments powered by Disqus